Database Connections
Database connections ..
Workshop - Database Connections
After reviewing the Datamart we're going to create 2 connections:
Connect to sampledata DB with a DB Management Tool
Connect to sampledata with Data Integration

Create a new Transformation
Any one of these actions opens a new Transformation tab for you to begin designing your transformation.
By clicking File > New > Transformation
By using the CTRL-N hot key
DBeaver
Usually you start working with a database by creating a connection to it. The tool you will be using is DBeaver CE; which helps you quickly to create connections to various databases, as the drivers are shipped with the product.
Once you have a database connection you can search for database objects in the Database Navigator, or use the search tools to find specific objects, or compare databases and their contents. You can also edit data and import and export data, and you can create reports about the database and objects in it.
From Pentaho 9.5+ The DBA roles for the users SA & pentaho_admin have been removed for security reasons.
MySQL Database
If you have completed the Setup requirements, then you should have a MySQL Docker container, exposed on port:3306 with sampledata databse.
Launch DBeaver and Select: MySQL.

Configure the connection with the following properties:
Username: root
Password: password

You may need to download the supported version of the database driver.
Also enable: allowPublicKeyRetrieval

Test the connection.

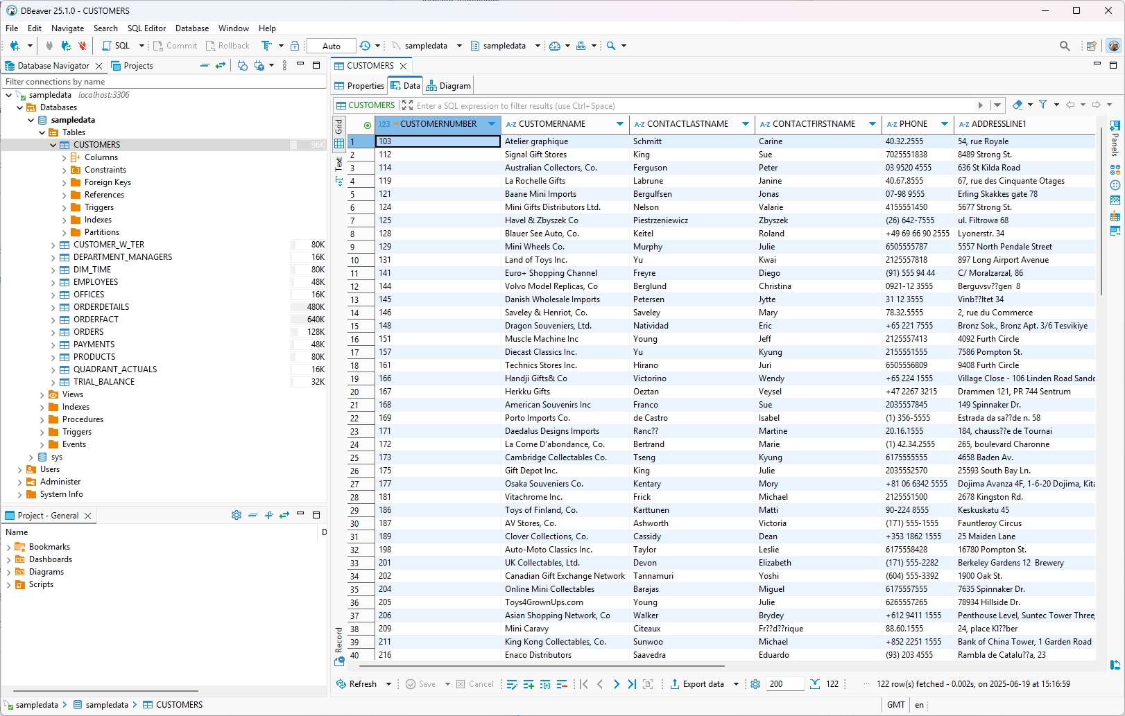
Expand: databases > sampledata > Tables

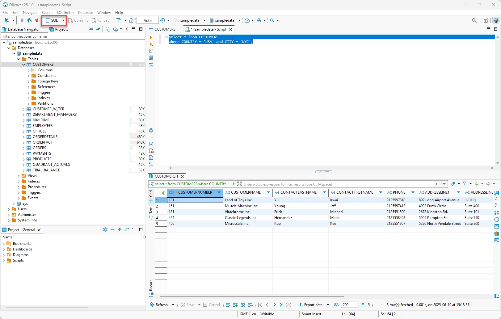
Open a SQL window and run a test query.
select * from CUSTOMERS
where COUNTRY = 'USA' and CITY = 'NYC';
Last updated
Was this helpful?








